IT项目验收规范参考

0
2021-07-20 来源: CIO之家
IT项目验收可以看作是IT项目实施的最后一道工序,在将产品和服务正式交付给用户之前,软件项目验收能够对产品和服务进行一次全方位的质量检验,同时也是验证用户场景下客户需求能否正常实现,因此做好项目验收工作仍然非常重要。
 
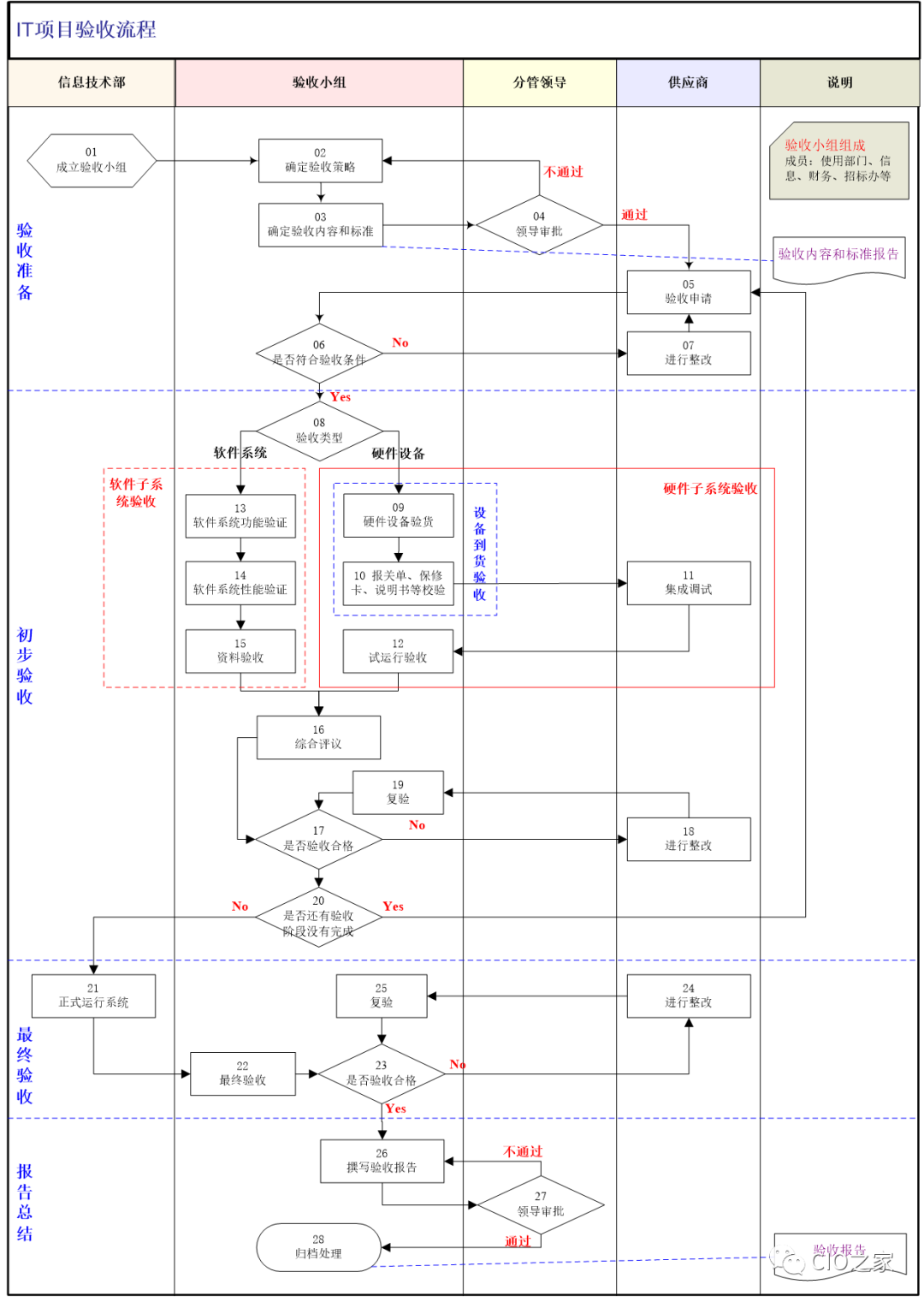
一、验收准备
验收准备阶段主要是根据项目的情况组建验收组织,并确定验收方式、验收内容、标准以及验收条件等。
1.1 成立验收小组
验收小组的主要组成为使用部门、信息技术部、招标部门、财务等部门,该项工作需要领导的参与和批准,另外,对于金额比较大的项目,有条件也可以请股东代表参与。
 
 
1.2 确定验收策略
验收小组根据项目的特点确定项目验收的方式,即是否需要分阶段验收,完成验收阶段的划分,并制定相关的验收计划,一般对于比较复杂的项目均需要划分阶段进行初步验收,而且阶段的划分也需要与供应商进行沟通和确认。
1.3 确定验收内容和标准
根据前面确定的验收策略明确各阶段验收的条件、需要验收的内容、验收通过的标准,以及需要提交的资料清单等,其中值得一提的是验收内容包括时间进度的验收项目。
1.4 领导审批
由领导审批验收小组确定的验收阶段和验收内容以及标准等是否合理。
二、初步验收
初步验收主要是完成软硬件系统的初步运行情况,IT项目可能涉及硬件设备的验收,也可能涉及软件系统的验收,也可能同时涉及软件和硬件的验收,由于对于机房装修这样复杂的项目,涉及到几个硬件子系统和软件子系统的验收;对于硬件系统的验收,存在两个验收步骤,在设备到货后需要验收设备到货情况,在调试完成后需要进行设备试车验收(试运行),一般付款条件为试车验收通过,不是到货验收通过。
2.1 验收申请
当供应商认为符合验收条件后会提请进行验收。
2.2 检验验收条件是否合格
验收小组接到供应商的验收申请后,审查是否符合验收条件。
2.3 供应商进行整改
如果验收小组认为不符合验收条件,将要求供应商进行整改,供应商根据验收小组提出的整改意见进行相关的整改,整改完成后再次提请验收。
2.4 验收类型的判断
验收小组会根据项目的性质,分别按照软硬件系统进行初步验收。
2.5 硬件设备到货验收
当硬件设备到货后,供应商会提请进行到货验收,验收小组将根据合同和验收内容进行设备的品牌和规格的检验,查看设备是否完整无缺,并记录设备到货时间是否符合要求。
2.6报关单、保修卡和说明书等校验
验收小组检验设备的保修卡和说明书等资料是否准确无误,另外,对于进口设备需要检查设备的报关单是否正确和有效。
2.7 集成调试
到货验收合格后,供应商进行设备的集成调试工作。
2.8 试运行验收
俗称试车验收,在供应商完成设备的集成调试后将提请进行试运行验收,验收小组需要根据验收内容逐项进行相关验收。
2.9 软件系统功能验证
软件使用部门根据需求或验收内容和标准,对软件系统功能进行详细验证测试,验收小组监督和汇总测试情况。
2.10 软件系统性能验证
信息技术部从技术的角度,对系统进行性能等技术测试,验收小组监督和汇总测试情况。
2.11 资料验收
验收小组根据验收准备阶段的要求逐项核对资料的提交情况,资料包括合同中要求的程序源代码、操作手册、培训资料、测试报告、过程数据等。
2.12 综合评议
验收小组汇总该项目本阶段各种验收资料,对项目的验收情况进行集体评议。
2.13 检验验收情况
验收小组将根据综合评议情况,判断是否验收合格,对于不合格的部分提出整改意见。
2.14 进行整改
如果本次验收没有通过,则供应商需要根据验收小组的要求进行相关整改。
2.15 复验
当供应商完成整改后,验收小组将组织复验。
2.16 检验初步验收是否通过
如果本次验收通过,验收小组将检验初步验收涉及的各阶段验收是否完成,如果初步验收完成,将进入正式运行阶段;如果还存在后续验收阶段,将重复5至19的步骤,直至所有子系统验收合格。对于一些国家或监管部门有相应法规约束的特殊项目,是否通过相关外部验收将是项目初验合格的基础,如机房工程需要通过消防局、电力等部门的验收,网络系统需要通过保监会的验收等。
 
 
三、最终验收
IT项目通过初步验收后,将投入生产运行,由于有些问题可能需要在生产环境运行一段时间后才能暴露,最终验收就是需要解决这些问题。一般在最终验收通过后在进行质保金的支付。
3.1 正式运行系统
IT项目通过初步验收后,将投入生产运行。
3.2 最终验收
当系统运行一段时间(一般在合同中明确)后,验收小组将汇总各使用部门的验证情况或验收小组组织全面的验收。
3.3 检验最终验收是否合格
验收小组将根据验收情况出具验收结论。
3.4 进行整改
如果验收不合格,供应商将根据验收小组的整改意见进行整改。
3.5 复验
供应商完成整改后,验收小组将根据项目的实际情况进行复验。
 
四、报告总结
IT项目通过最终验收后,验收小组将根据验收情况撰写验收报告,同时将总结验收工作的得与失,以便未来更好的运作其他项目。
4.1 撰写验收报告
如果最终验收通过,验收小组将根据验收情况撰写验收报告,验收报告不仅需要包括本次项目验收的情况总结,也需要总结本次验收工作的得与失。
4.2 领导审批
验收小组撰写的验收报告,将交分管领导审批,如果不合格将打回验收小组修改。
4.3 归档处理
验收报告通过领导审批后,将交办公室进行归档处理,同时将相关资料交还原部门,如硬件设备保修卡交还信息技术部,操作手册交还业务部门。
 
 
 
 
CIO把握、核检IT项目验收的主要过程,并不表示万事大吉,尚需对以下几大事项高度重视,加以解决,以保证项目和验收全面顺利完成。1、依据行业标准制定验收规则验收是目前或许是一个比较模糊的概念,业内一直都没有一个统一的标准,随意性大。而这种"验收的随意性"对于用户单位来说将是一个致命性的错误,产生此类问题的根源就在于CIO常不知道或根本就没有制定合理的验收标准,从而导致IT项目在验收过程中,主次颠倒,忽视了对关键业务流程的验收。因此,只有明确了相关系统项目的验收标准,才会做到有备而来,从而达到验收的目的。CIO一定要重新明确、制定每个阶段验收标准和项目总体验收标准,时刻维护验收的严谨性、权威性和准确性,必要时可请第三方咨询顾问机构来帮忙把脉把关。2、把握验收的时间火候一般而言,要根据软件模块的多少、系统涉及部门人员、投入费用的多少,CIO要在验收时间上进行更多考量、把控,别急于收尾验收。

  

相关新闻

版权声明

1、凡本网注明“来源:中国轻工业网” 的作品,版权均属于中国轻工业网,未经本网授权,任何单位及个人不得转载、摘编或以其它方式使用。已经本网授权使用作品的,应在授权范围内使用,并注明“来源:中国轻工业网”。违反上述声明者,本网将追究其相关法律责任。
2、凡本网注明 “来源:XXX(非中国轻工业网)” 的作品,均转载自其它媒体,转载目的在于信息之传播,并不代表本网赞同其观点和对其真实性负责。
3、如因作品内容、版权和其它问题需要同本网联系的,请于转载之日起30日内进行。
4、免责声明:本站信息及数据均为非营利用途,转载文章版权归信息来源网站或原作者所有。

返回顶部